팀뷰어 프록시 서버 IP주소 및 포트 방화벽 해제 접속 안될때
팀뷰어는 원격 제어와 지원을 위한 강력한 프로그램이지만, 네트워크 환경에 따라 프록시 서버와 방화벽 설정이 필요할 수 있습니다. 팀뷰어가 프록시 서버를 통해 네트워크에 연결될 때, 정확한 설정이 이루어지지 않거나 방화벽에서 포트가 차단된 경우 팀뷰어 연결 안됨 문제가 발생할 수 있습니다.

그럼 팀뷰어 프록시 서버 설정 방법과 함께 방화벽 포트 연결 및 차단 해제 방법을 상세히 설명합니다.
1. 팀뷰어 프록시 서버 설정 방법

팀뷰어를 프록시 서버를 통해 사용해야 하는 환경에서 올바른 설정을 위해 다음 단계에 따라 설정을 진행합니다.

뷰어를 실행한 후, 좌측의 "옵션"을 선택하여 팀뷰어 설정 창을 엽니다.

설정 창에서 "네트워크" 탭을 클릭합니다.

- "고급 설정 보기" 버튼을 눌러 고급 네트워크 설정 옵션을 확장합니다.
- "연결 설정" 섹션을 찾은 후, "프록시 설정" 옵션을 클릭합니다.
- "수동" 옵션을 선택하여 사용자 정의 프록시 서버 정보를 입력합니다.
- 프록시 서버의 IP 주소, 포트 번호, 그리고 필요 시 사용자 이름과 비밀번호를 입력합니다
- 정보를 모두 입력한 후 "확인" 버튼을 눌러 설정을 저장합니다.
팀뷰어를 재시작하여 설정이 적용되었는지 확인하고 원격 접속을 시도합니다.
2. 방화벽 포트 연결 및 차단 해제 방법
팀뷰어 연결 안됨 문제는 방화벽이 팀뷰어의 필수 포트를 차단했기 때문일 수 있습니다.
이를 해결하기 위해 방화벽에서 팀뷰어의 네트워크 통신을 허용하도록 포트를 설정해야 합니다. 아래는 팀뷰어가 원활히 작동할 수 있도록 방화벽 포트를 연결하고 차단을 해제하는 방법입니다.
방화벽 포트 연결 및 허용 설정
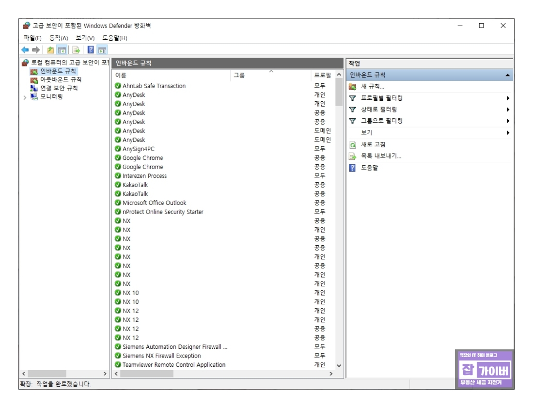
윈도우의 제어판에서 Windows Defender 방화벽을 선택하거나 시작 메뉴에서 "방화벽"을 검색하여 방화벽 설정을 엽니다.




왼쪽 메뉴에서 "고급 설정"을 클릭 후 인바운드 규칙을 선택하고, 오른쪽에서 "새 규칙"을 클릭합니다.

포트를 선택하고 다음을 클릭합니다.
팀뷰어 필수 포트 입력


TCP 및 UDP 포트 중 다음과 같은 팀뷰어 필수 포트를 입력합니다.
- TCP 포트 5938 (팀뷰어 기본 통신 포트)
- UDP 포트 443 (HTTPS 통신용)
다음을 클릭하여 연결 허용 옵션을 선택합니다.
규칙 이름 지정 및 저장

규칙 이름을 "TeamViewer 인바운드 규칙" 등으로 지정하고 완료를 클릭하여 설정을 저장합니다.
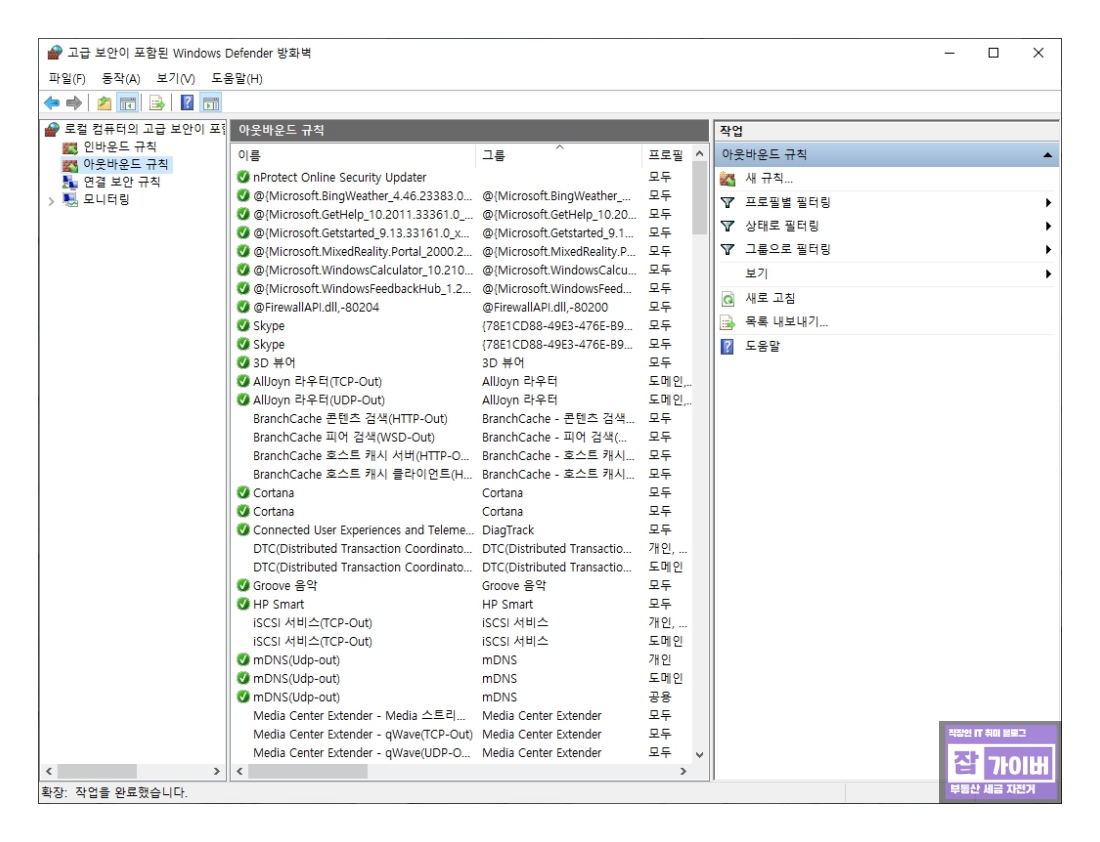
아웃바운드 규칙 설정

같은 방식으로 아웃바운드 규칙에서도 새 규칙을 추가하고, 동일한 포트를 설정하여 아웃바운드 연결도 허용합니다.
3. 추가 조치 방화벽 차단 해제 확인

- 방화벽 설정이 완료되었지만 여전히 팀뷰어 연결 안됨 문제가 발생할 경우, 다음 사항들을 추가로 확인합니다:
- 팀뷰어 프로그램이 예외 목록에 추가되어 있는지 확인합니다. 방화벽의 허용된 앱 목록에 팀뷰어가 없는 경우, 팀뷰어를 추가하여 네트워크 연결을 허용합니다.
- 회사나 특정 네트워크 환경에서 팀뷰어가 차단된 경우, 네트워크 관리자에게 문의하여 필요한 포트와 예외 설정이 모두 적용되었는지 확인합니다.
4. 팀뷰어 프록시 및 방화벽 설정 테스트
모든 설정을 완료한 후 팀뷰어를 다시 실행하여 원격 접속을 시도합니다.

만약 팀뷰어 연결 안됨 메시지가 여전히 나타난다면, 설정 정보를 다시 확인하거나 네트워크 환경에 문제가 없는지 점검해야 합니다. 특히, 프록시 설정과 방화벽 포트 연결이 일치하는지, 네트워크가 안정적으로 유지되는지 확인합니다.
팀뷰어 방화벽 차단 실행 안될때 포트해제
팀뷰어 방화벽 차단 실행 안될때 포트해제 팀뷰어 (TeamViewer)는 원격으로 다른 컴퓨터를 조작하고 접근할 수 있는 훌륭한 소프트웨어입니다. 그러나 때로는 방화벽 설정으로 인해 상대방 컴퓨터
jab-guyver.co.kr
팀뷰어 프록시 서버 설정과 방화벽 포트 연결 및 차단 해제는 팀뷰어가 네트워크 환경에서 원활하게 작동하도록 하는 데 필수적인 요소입니다.
정확한 설정을 통해 팀뷰어 연결 안됨 문제를 해결하고 안정적인 원격 접속 환경을 유지할 수 있습니다. 이 가이드를 참고하여 환경에 맞는 설정을 적용해보세요.
'IT 리뷰 > 윈도우 Tip' 카테고리의 다른 글
| 구글크롬 Localhost SSL 보안경고 비활성화 알림 끄는방법 (0) | 2024.10.20 |
|---|---|
| 팀뷰어 로그인 오류 알려지지 않은 이유와 해결 방법 (0) | 2024.10.17 |
| 팀뷰어 상업적 사용의심 시간초과 및 연결 차단되는 경우 (0) | 2024.10.17 |